Einerseits fördert unser Produkt den allgemeinen Globalisierungsprozess, andererseits hilft es Ihnen beim Entwickeln von eleganten benutzerfreundlichen Applikationen, die sich leicht von einer Sprache auf die andere umschalten lassen. Wir möchten einige Funktionen von TsiLang Components Suite nennen, die dieses Produkt einmalig machen:

Mit unserem Programm werden Sie in der Lage sein, alles zu lokalisieren, was lokalisiert werden kann: String Properties der Komponenten, "fest kodierte" Stringkonstanten, Ressourcestrings, Systemlocales und Standarddialogstrings, sowie andere Properties, die das Aussehen der Kontrollelemente bestimmen, so kann z.B. die Größe und Position der Verknüpfungen für jede Sprache, wenn es nötig ist, geändert werden.

Volle Unterstützung für alle Versionen von FireMonkey liefert eine einzelne Code-Basis, die alle Zielplattformen einschließlich Android, iOS und OSX unterstützt. Lokalisieren Sie mobile (Android und iOS) Anwendungen auf die gleiche Weise und mit derselben Geschwindigkeit wie für Windows- und OSX-Anwendungen.
Sie haben die vollständige Kontrolle über das Tool, wenn Sie auswählen, wo Ihre Übersetzungsdaten gespeichert werden sollen.
Sie können die Übersetzung entweder im Programminnern aufbewahren (passt ideal für leichte Applikationen - alleinstehende EXE-Dateien, keine DLLs oder Datenbanken), oder außerhalb der EXE-Datei in eine spezielle Datei speichern (die Übersetzung kann jederzeit geändert werden und keine Neukompilierung ist dabei nötig, so wird Ihr Endbenutzer in der Lage sein, Übersetzungen selbst zu aktualisieren).

Dank solcher wichtigen Tools, wie TsiLang Expert und Resource Strings Wizard, können Sie den Übersetzungsprozess Ihrer Applikationen einfach kontrollieren. So kann die Globalisierungsvorbereitung für ein Projekt in wenigen Minuten abgeschlossen werden. TsiLang Expert fügt TsiLang Komponenten in die Projektformen und Datenmodule hinzu, stellt ihre Eigenschaften neu ein und sucht die Projektdateien nach “fest kodierten” Strings ab. Mit Resource Strings Wizard können Sie sogar Ressourcen, die in DCU-(OBJ-)Dateien versteckt sind, extrahieren und übersetzen.

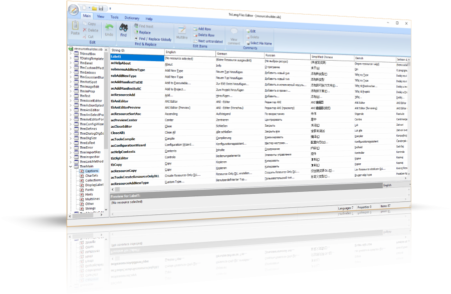
Ein weiteres großartiges Werkzeug, das Sie mit TsiLang erhalten, ist der SIL-Editor.
Das spezielle Tool, das mit TsiLang Components Suite verbreitet wird, SIL Editor, kann ohne jegliche Einschränkungen weiter verbreitet werden, was den Übersetzungsprozess vom Prozess der Softwareentwicklung trennen lässt.

Unterstützte IDEs
RAD Studio alle Versionen, Delphi 5 und höher, C++Builder 6 und höher.
